1、以windows系统为例,首先在电脑桌面右下角找到语言首选项。

2、找到拼写、键入和键盘设置。

3、再找到高级键盘设置。

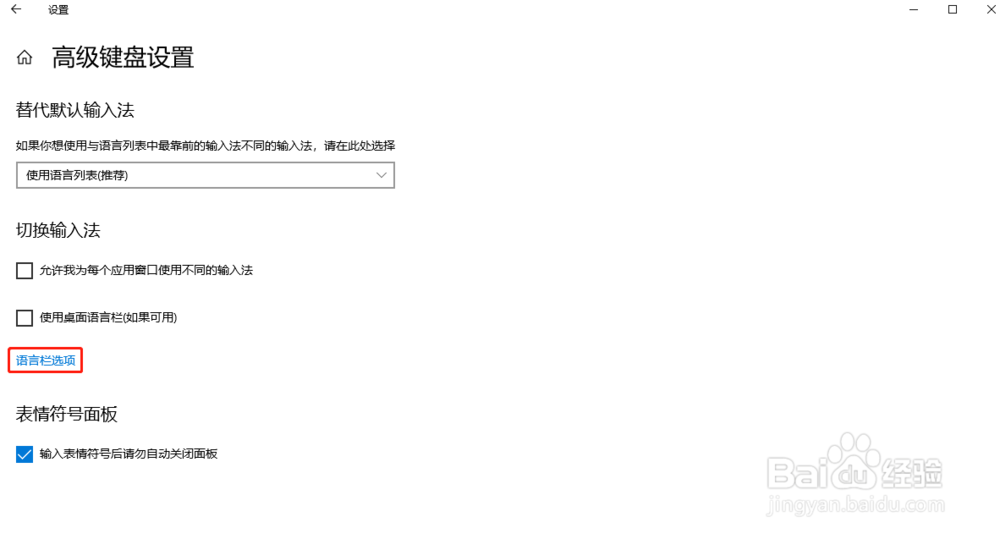
4、找到语言栏选项。

5、选择高级键设置。

6、选中caps lock键之后,确定,caps lock快捷键就可以正常使用了。

1、在电脑桌面右下角找到语言首选项单击进入,然后单击进入拼写、键入和键盘设置单击,再进入高级键盘设置,找到语言栏选项,点击高级键设置可以看到选中caps lock键的选项,选中然后确定,caps lock快捷键就可以恢复正常使用了。
1、以windows系统为例,首先在电脑桌面右下角找到语言首选项。

2、找到拼写、键入和键盘设置。

3、再找到高级键盘设置。

4、找到语言栏选项。

5、选择高级键设置。

6、选中caps lock键之后,确定,caps lock快捷键就可以正常使用了。

1、在电脑桌面右下角找到语言首选项单击进入,然后单击进入拼写、键入和键盘设置单击,再进入高级键盘设置,找到语言栏选项,点击高级键设置可以看到选中caps lock键的选项,选中然后确定,caps lock快捷键就可以恢复正常使用了。